Navigace:  MobilChange™ - Dokumentace > Instalace MobilChange™ > Instalace serveru > Speciální instalace >

Nastavení šifrovaní serverové komunikace

Předchozí stránkaDomůDalší stránka

Zapnutí šifrovaní komunikace je možné od veze UMS 5.35.0. Další požadavky jsou Windwos Server 2016 a novější, dále je potřeba certifikát (stačí self-signed). Po instalaci v defaultním nastavení je šifrování vypnuté.

poznamka_24Poznámka: Pokud je šifrování zapnuté spotřebovává se více systémových prostředků.

Vygenerovaní self-signed certifikátu

- spustit powershell jako administrátor.

- zadat pžíkaz "$Cert=New-SelfSignedCertificate -Subject název_certifikátu -CertStoreLocation Cert:\CurrentUser\My" pro vygenerovaní certifikátu. Hodnotu "název_certifikátu" upravte dle potřeby.

- zadat příkaz "$Pwd = ConvertTo-SecureString -String "tajne-heslo" -Force -AsPlainText Export-PfxCertificate -Cert $Cert -FilePath "$env:USERPROFILE\Desktop\export.pfx" -Password $Pwd" pro export certifikátu na plochu. Hodnotu hesla "tajne-heslo" si upravte dle potřeby.

- zálohovat si certifikát i heslo

Nastavení certifikátu na SQL server

- spustit SQL Server 2022 Configuration Manager.

- rozkliknout SQL Server Nerwork Configuration.

- kliknout pravým tlačítkem na Protocols for MSSQLSERVER a dát Properties.

- na záložce Certificate stisknout tlačítko Import.

- v průvodci vybrat požadovaný certifikát, další, zadat heslo, další. Na konci se objeví hláška o tom, že je certifikát self-signed, tu je možné ignorovat a dokončit průvodce.

- na záložce Flags zapnout Force Encryptaion, potvrdit ok.

- kliknout na SQL Server Services.

- v pravé části pravým tlačítkem kliknout na SQL Server (MSSQLSERVER) a dát restartovat.

- zkontrolovat, zda jsou certifikáty přidány pod stejného uživatele, pod kterým běží služba(y) SQL serveru.

Nastavení MobilChange serveru

- v UMS konfigurátoru databáze kliknout ovládání expertního módu (screen níže) a zde zaškrtnout šifrovaní komunikace.

- v UMStaskmanageru restartovat kernel, DBconnectory.

hmfile_hash_ba240370

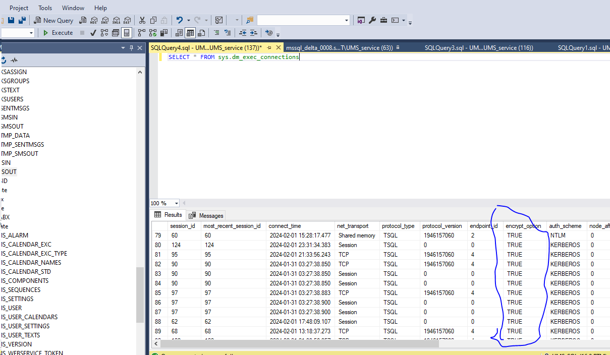
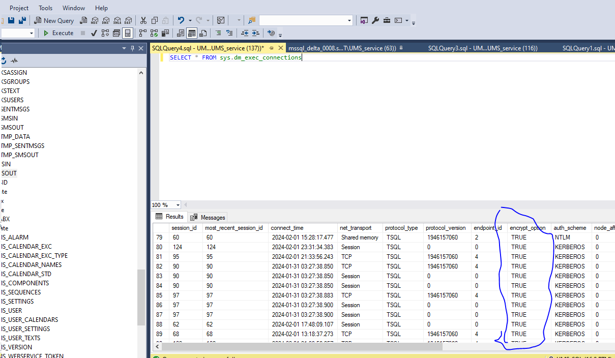
Ověření funkčnosti šifrování

- v SQL Studiu spustit nad DB příkaz "SELECT * FROM sys.dm_exec_connections", sloupec encrypt_option musí být TRUE.

sifrovani_sql_zoom20